说明
本人使用腾讯云轻量应用服务器。
系统使用宝塔Linux面板7.9.8 腾讯云专享版。
宝塔安装了LNMP。
文章时间:2023年4月22日
1. 安装Node
在宝塔导航栏中选择网站 ,然后选择Node项目,下方有一个Node版本管理器点击它。操作如下图所示。


2. 上传项目
1、在导航栏选择文件 ,项目放在 /www/wwwroot 下,操作如下图所示。

2、回到网站里面的Node项目,添加Node项目 。

app.js 文件的端口号,如下图所示。

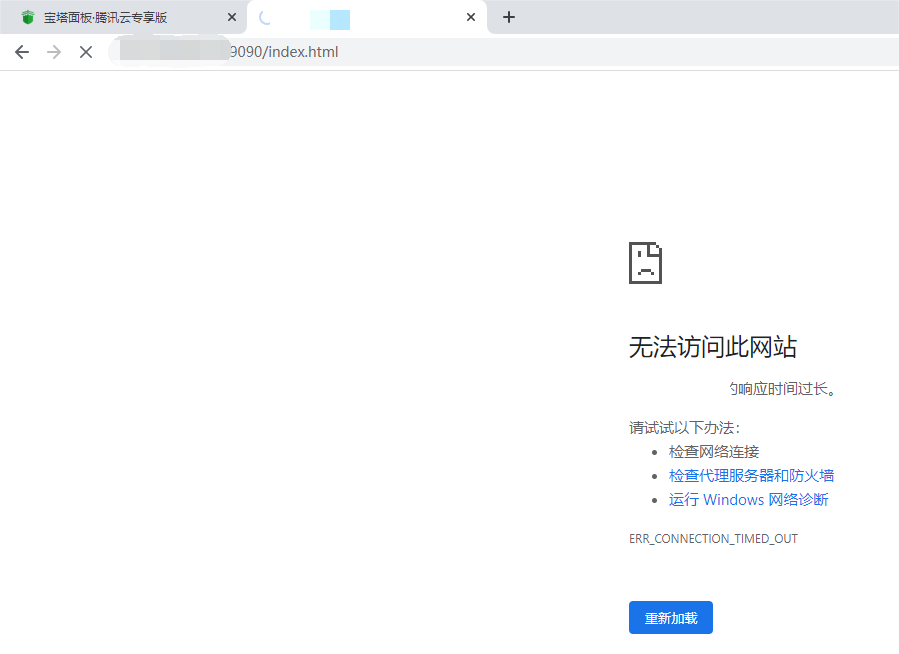
到此项目部署完成,打开浏览器访问地址:9090/index.html ,可以发现,一直在转圈圈,最后显示无法访问此网站。

需要去到腾讯云轻量应用服务器控制面板,点击你的服务器,进入服务器详细管理界面。选择防火墙放行9090端口,操作如下图所示。

再次浏览器访问,如下图所示。

3. 绑定域名
操作如下图所示。

使用域名访问网站,如下图所示。

原文链接:https://blog.csdn.net/qq_30765565/article/details/130300265
© 版权声明
声明📢本站内容均来自互联网,归原创作者所有,如有侵权必删除。
本站文章皆由CC-4.0协议发布,如无来源则为原创,转载请注明出处。
THE END















